Individuelle Shortcuts setzen in SAP Business One
SAP Business One Tipp – personalisierte Shortcuts
Lassen Sie uns kostbare Zeit sparen! Es gibt einen einfacheren und effizienteren Weg, um Ihre Fenster in SAP Business One zu öffnen.
Definieren Sie Ihre eigenen Shortcuts zu ausgewählten Fenstern und erhalten Sie einen sofortigen Zugriff auf Ihre Aufgaben!
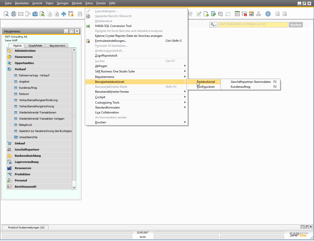
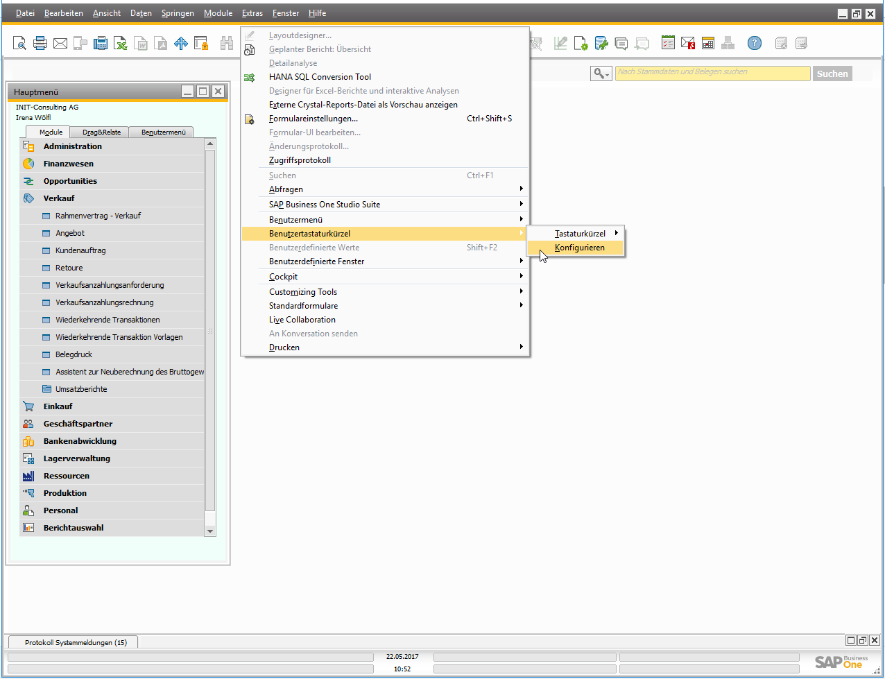
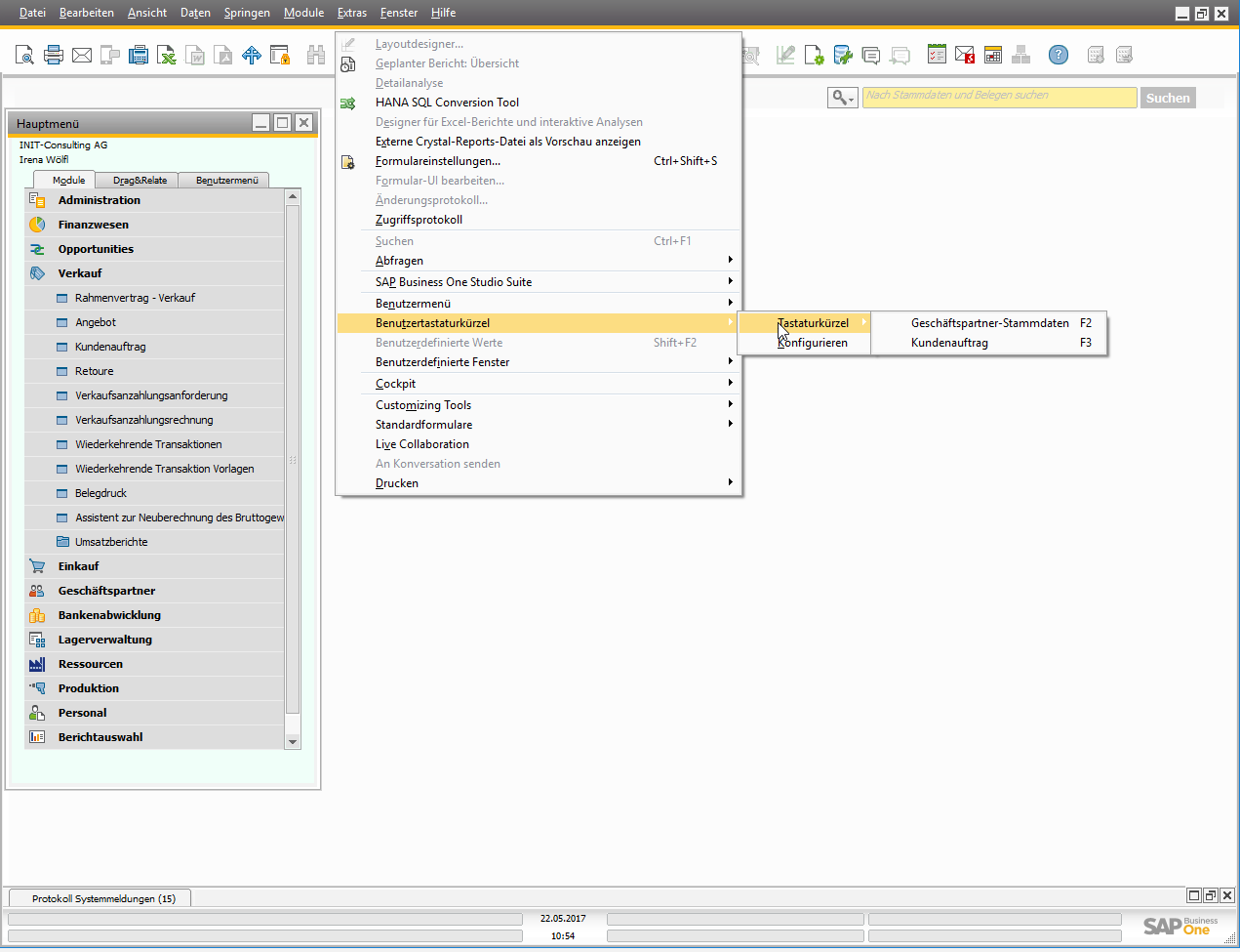
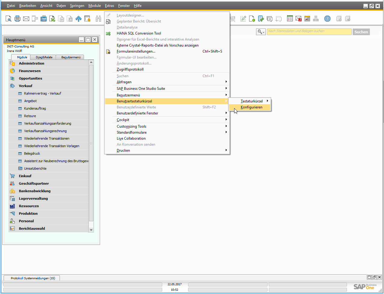
Wählen Sie im Menü Extras in der Menüleiste: Benutzertastaturkürzel> Konfigurieren.
Wählen Sie einfach die entsprechende F-Taste und ordnen sie dem gewünschten Fenster zu, durch auswählen der Schaltfläche “Zuweisen”.

Beispiel: F2 zu Geschäftspartner-Stammdaten. Wenn Sie das nächste Mal F2 drücken, öffnet sich das Fenster “Geschäftspartner-Stammdaten”.

Ihre Verknüpfungen werden angezeigt in: Benutzertastaturkürzel> Tastaturkürzel> Shortcuts.

